Codetown ::: a software developer's community
Pablo Arthur doesn't have any friends on yet.
Codetown is a social network. It's got blogs, forums, groups, personal pages and more! You might think of Codetown as a funky camper van with lots of compartments for your stuff and a great multimedia system, too! Best of all, Codetown has room for all of your friends.
Created by Michael Levin Dec 18, 2008 at 6:56pm. Last updated by Michael Levin May 4, 2018.
Check out the Codetown Jobs group.

AWS recently announced the new Graviton5 processor and the preview of the first EC2 instances running on it, the general-purpose M9g instances. According to the cloud provider, the latest chip delivers up to 25% higher performance than Graviton4, introduces the Nitro Isolation Engine, and provides a larger L3 cache, improving latency, memory bandwidth, and network throughput.
By Renato Losio
A team of AI researchers at Microsoft introduces two novel approaches for enforcing contextual integrity in large language models: PrivacyChecker, an open-source lightweight module that acts as a privacy shield during inference, and CI-CoT + CI-RL, an advanced training method designed to teach models to reason about privacy.
By Sergio De Simone
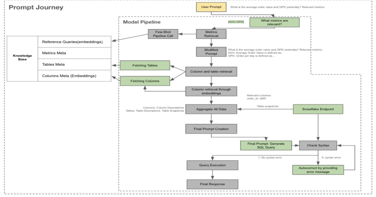
Swiggy has released Hermes V3, a GenAI-powered text-to-SQL assistant that enables employees to query data in plain English. The Slack-native system combines vector retrieval, conversational memory, agentic orchestration, and explainability to improve SQL accuracy and support multi-turn analytical queries.
By Leela Kumili
AWS has announced the general availability of Amazon S3 Vectors, increasing per-index capacity forty-fold to 2 billion vectors. By natively integrating vector search into the S3 storage engine, the service introduces a "Storage-First" architecture that decouples compute from storage, reducing total cost of ownership by up to 90% for large-scale RAG workloads.
By Steef-Jan Wiggers
Naveen Mareddy and Sujana Sooreddy discuss the evolution of Netflix’s media processing observability, moving from monolithic tracing to a high-cardinality analytics platform. They explain how to handle "trace explosion" using stream processing and a "request-first" tree visualization, and share how to transform raw spans into actionable business intelligence.
By Sujana Sooreddy, Naveen Mareddy
© 2026 Created by Michael Levin.
Powered by